LimeSDR FM transceiver GnuRadio

Hello everyone,

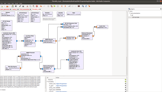
I am afraid this is a dumb question but, I am trying to transmit a sound file using GnuRadio and all i can ear (on Rx side of the same limeSDR) is noise. This is my Gnuradio file:

Can someone spot anything wrong with my configurations?

Btw, i have two antennas connected to RX1_H and TX2_1

Thank you in advance.

André Martins.

On the transmit side - the decimation should be 48k

On the receive side - If you want to tune the frequency received, use the “Frequency Xlating FIR Filter”.

1 Like

Thank you for your answer but still doesn’t work, can’t listen anything but noise.

Here is a narrow band fm receiver for 2 meters from the gnu website -

https://wiki.gnuradio.org/index.php/NBFM_Receive

perhaps you could use that as a starting point.

1 Like

Hi @andremartins4,

For LimeSDR source block, I found calibration bandwidth to set 0 significantly improves the sound quality.

This is my fm-receiver block in gnuradio 3.8:

here is the properties for limesdr source block that works for me for both commercial FM channels and my own fm transmission test

another important thing to note is the sample rate, which I decreased from 2MHz (on limesource) to 48KHz (audio sink) gradually in each block operation.

Hope this help…

cheers!!!

1 Like

Hello @phoenix awesome tip, in the mean time I’ve managed to put it to work properly aswell, had the antenna on tx2_1 and it wasn’t transmitting anything. Thank you!

1 Like