Trouble picking up FM with limesdr sample code

I am trying to get the sample code for the ‘FM_receiver’ sample code working with my limeSDR and it seems not to pickup anything. Here’s some screenshots of my gnuradio and its output:



It’s tuned to 98.5Mhz which I have no trouble picking up with a typical FM radio. Any ideas on what I am missing?

You need to add a “Signal Source” at the center frequency and multiply it by the LimeSuite source before the low pass filter or use the “Frequency Xlating FIR Filter”.

You mean like here:https://greatscottgadgets.com/sdr/images/lesson1-grc.png
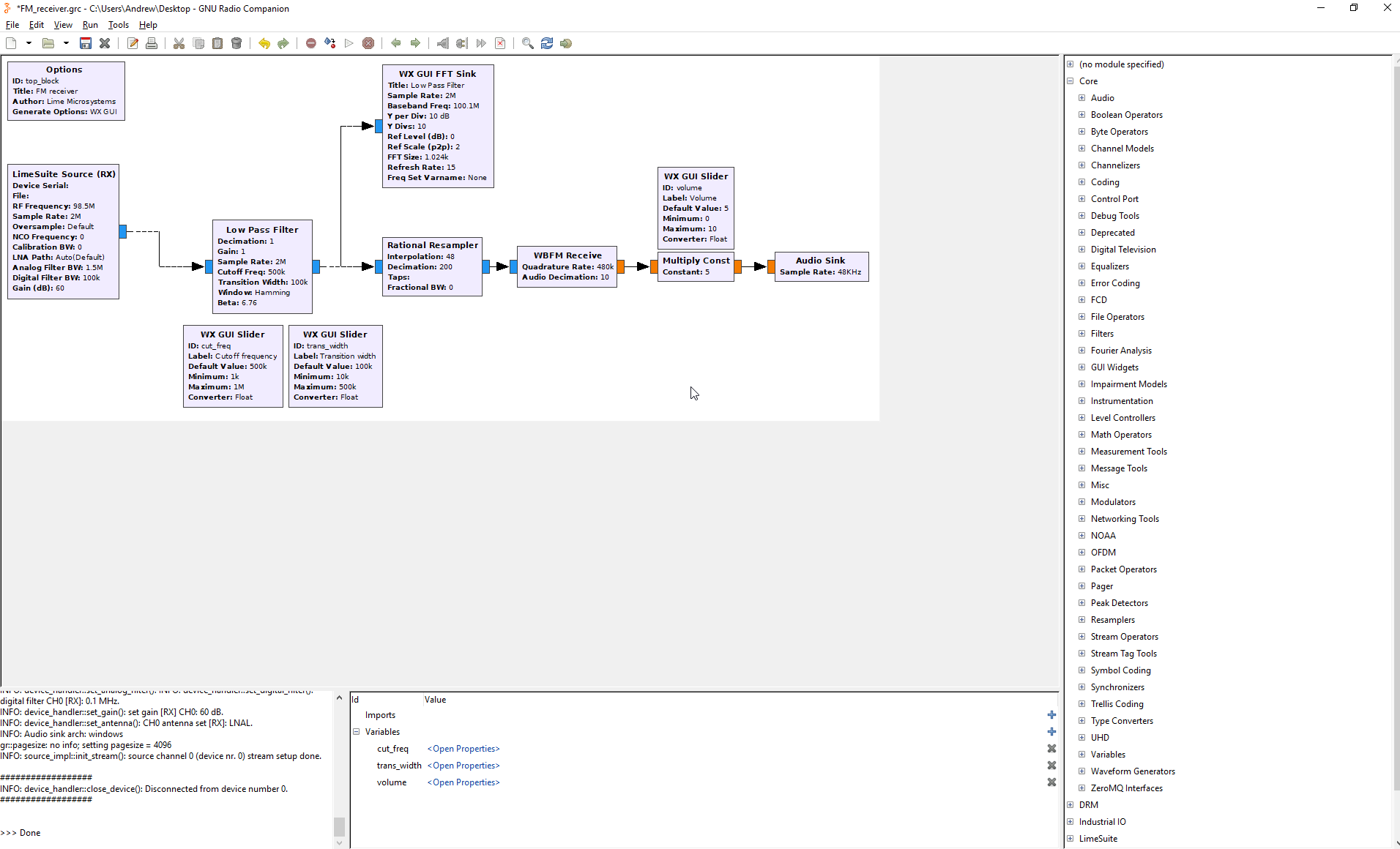
This is what I have:


Now I hear it for a brief pause and then it goes silent.

Here is a screen shot from one that works nicely on ubuntu 20.04. May be I can find some others.

Here is one that it closer to what you have and it works but the sound quality is poor -

The frequency of the signal source is set to “station_frequeny-center_frequency”

I just noticed that you have the decimation of your lowpass filter set to 100 - it should be set to 10 - or else your sample rate should be set to 20e6

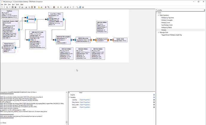
Here’s what I have copying your example:


I hear audio for a few seconds and then it freezes.

I put an example that works for me ,“FMLime04qt.grc”, out on GitHub - give it a try -

You can go to -

to get FMLime04qt.grc

It seems to crash a bit less with your example though all I am still picking up is static.

When the slider is centered on a frequency - I get no static - the sound is perfect.

What system are you running on ?

How well does is work with a SDR program like SdrGlut or CubicSDR ?

Here’s the waterfall - I can’t make sense of it.

All I can hear is a pulsating sound.

Does your limeSDR Mini work with any other program ? What do you get when you run “LimeQuickTest” . This is what the waterfall should look like -

My device failed the RF loopback test:

Mine fails the Loopback tests also, but it was too late to return it. It would be nice to have one that passes all of the tests, but everything that I have tried (except the test) seems to works.

I have the Limesdr(reg) and it’s still under 30 days I am going to try to exchange it.

Just to check before requesting RMA that: 1) there as nothing plugged in to the RF ports and 2) the board was cold.

A post was split to a new topic: Receive AM signal with basicRX code