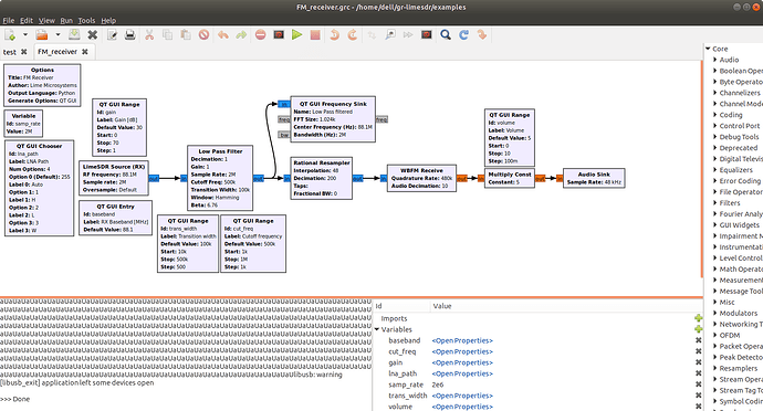
hello, I ran fm_receiver(as examples in gr-limesdr) in GNU Radio. There seems to be noisy, no exact fm sound. Does anybody help to find the reasons? Thanks so much!
You can try to remove the DC component, using the DC blocking filter as the first iteration.
thanks! what is the DC component??



