Unable to use limesdr and gnu radio in ubuntu 16.04

Hi There

As a newbie on limesdr I installed limesuite and tested limesdr usb version and later I downloaded gnuradio and osmocom drivers etc via sudo commands but when I tried to connect the sdr and open the gnuradio sink and source, ubuntu gives a failure message What should I do to fix this issue? I appreciate for any help

Best

You’ll have to be a bit more specific about your problem. What is the error message you’re receiving?

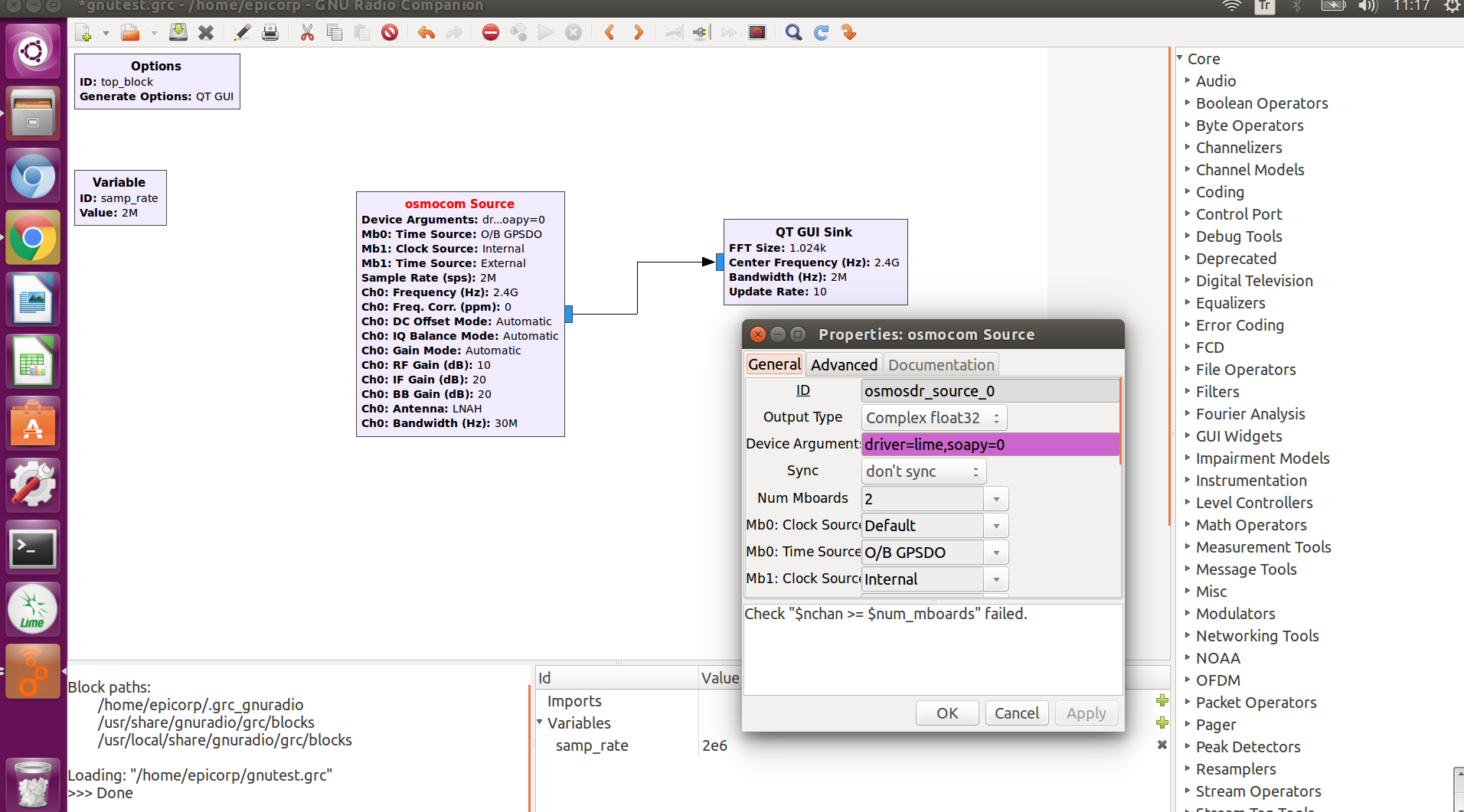
If you’re using the OsmoSDR sink inside of Gnuradio, you’ll have to use the right device args along with a valid sample rate and bandwidth. You’ll probably also want to specify which antenna to use by using one of the following ‘LNAL’,‘LNAH’, or ‘LNAW’ for low, high, or wide frequency band.

For example, you can test functionality from the command line like …

osmocom_fft -s 8e6 -a "driver=lime,soapy=0"

osmocom_fft -s 8e6 -a "driver=lime,device=0"

and your gnuradio osmosdr sink properties

Hi thanks for the help
I have 2.4g antenna on RX_H

and still cant manage to run flowgraph

it gives a libgnuradio runtime 3.7.9 and doesnt open the qt gui screen

Hmmm, so SoapySDR and LimeSuite are okay. Osmocom_fft is working correctly from the command line. It looks like you are using gnuradio 3.7.9 still. You may want to want to reinstall gnuradio along with gr-osmosdr using the Ubuntu PPA like this.

sudo add-apt-repository -y ppa:ettusresearch/uhd
sudo add-apt-repository -y ppa:myriadrf/gnuradio
sudo apt-get update

Try that first and hopefully that will fix your issue, either way, let us know what happens.

I deleted the gnuradio companion and reinstall from the soapy source and now when I plug the limesdr grc works but cant see any signal those I can see with osmo fft viewer