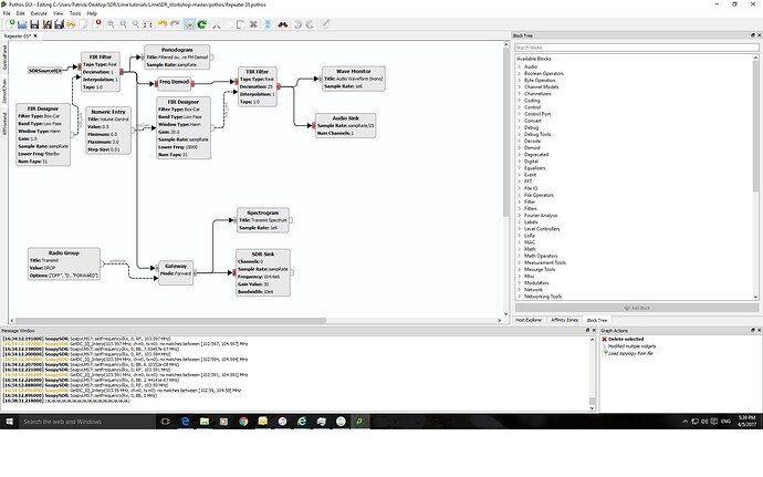
At last I seem to be getting somewhere with the LimeSDR transceiver. Yesterday I started using Pothos to create an FM radio and today I was able to re-transmit one of my local radio stations to another frequency just before my local telecoms regulator discovered what I was doing!
The Pothos file for this project is here: CLICKY LINKY on this Hackaday page under the ‘Files’ section.
Please could someone tell me why I was getting double transmission either side of the selected frequency? This can be seen on the video below:
https://youtu.be/xM1ZO3JZJRM
4 Likes
@TegwynTwmfatt,
WHERE IS THE DOUBLE HEART ‘LIKE’ BUTTON…!! Thanks for the work on this - - appears I have some Pothos to play with tonight… 
73 de Marty, KN0CK
1 Like
@martywittrock … Please caste your second like here at my Hackaday page (I’ll get into the competition quarter finals if I get enough likes):
https://hackaday.io/project/20500-cell-phone-signal-repeater-booster-femtocell
Plenty more Pothos revelations to come in the next few days/weeks!
4 Likes
About the re-transmission in two places. It looks like you are not frequency modulating the new frequency. Instead maybe it’s mixing, and getting the two products. I don’t know how the flow blocks work so I can’t tell from the diagram. Maybe take the demod signal to re-transmit instead of the raw signal?
1 Like
Not to change topic but nice DIY pick-n-place!
1 Like
Thanks! Actually, its not 100% off topic as the circuit board for this machine is multifunctional and, thanks to @Zack, can (hopefully) be used to control a LimeSDR. I took your advice and put a load of sliders on it:
It can accept a 3V Arduino Due which will communicate with the LimeSDR via SPI. Hopefully it will be a standalone solution for the Lime although I’ve as yet no idea how to Rx / Tx audio, although the Due’s ADCs might come in useful? Board Gerbers have been sent to China for manufacturing and should be in my greasy paws in about 10 days time.
Wow, thanks for sharing. It’s interesting to follow along. Inspiring too. I need to sign up at hackaday to vote these up. Speaking of hackaday there are a couple of good video intros to Gnuradio that I watched some time ago there.